一、采用显示动力学模块进行分析

二、几何模型:弹头、钢板

三、材料模型:
弹头和钢板都采用4340钢,使用JC本构模型,具体参数如图所示。

四、网格划分
在钢板与弹头接触的位置进行网格细分。

五、接触设置:
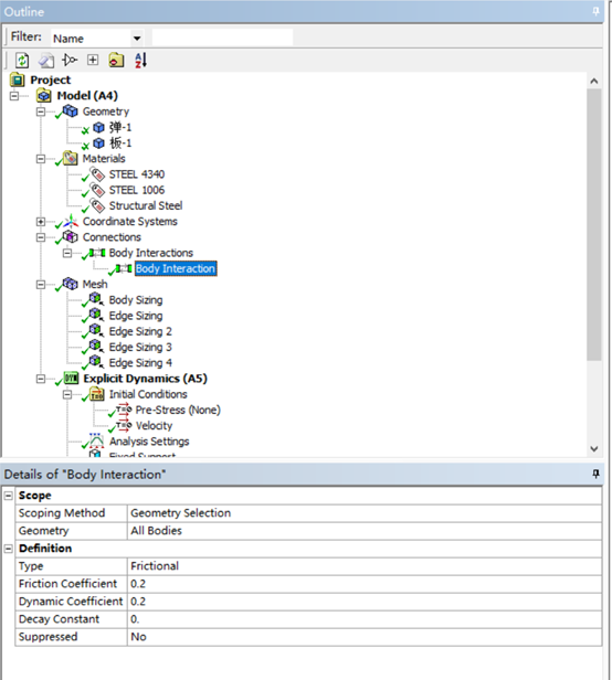
钢板和弹头采用体相互作用,有摩擦,摩擦系数为0.2

六、边界条件、
6.1钢板四周表面固定约束

6.2初始条件:
弹头初始速度为750m/s

6.3分析设置:
分析时长为1.5e-4s,最大迭代次数1e7。

七、结果:
不同时刻的等效应力云图,可见应力波在钢板中的传播形式。







子弹侵彻钢板剖面图,

Copyright © 2022 恒远润通 京ICP备2024092605号